Skip to content
View in the app

A better way to browse. Learn more.

FMForums.com

A full-screen app on your home screen with push notifications, badges and more.

To install this app on iOS and iPadOS
  1. Tap the Share icon in Safari
  2. Scroll the menu and tap Add to Home Screen.
  3. Tap Add in the top-right corner.
To install this app on Android
  1. Tap the 3-dot menu (⋮) in the top-right corner of the browser.
  2. Tap Add to Home screen or Install app.
  3. Confirm by tapping Install.

Displaying records from multiple tables in separate table

Featured Replies

Hi, I am re-building a database originally created in FM5 in FM8.5. In the original file, records were always sorted by a numbering scheme that numerically showed records as being parents and children of each other.

For Example (each line is a record, and each set of double digits divided by a "." represented a different type of record.):o

01

01.01

01.01.01

01.01.02

01.02

01.02.01

02

02.01

02.01.01

etc.

I could then sort by the above numbers and see visually which records belonged to what records by the simple fact of them being stacked like an outline.

In my re-build I am taking advantage of multiple tables and creating a table for each set of two digits. So, each type of record is now in a table of its own.

My question is how can I generate a report/list view that will show all the records from the multiple tables together and in the same sorting order as above.

I've approached it with portals, but have run into a couple problems like sorting multiple tables into each other and the fact that there could be an infinite number of child records under any number of parents. I've always got the option of combining everything into one table again, but would prefer to do this the right way (if there is one).

Any suggestions would be very welcome.

Thanks.

-wing

This can easily be done by using a sub-summary report on a layout based in the child table. The Body part may or may not be used for showing the records for that table. Sub-summary parts may or may not be used for grouping the records by Parent and/or Grandparent. When the records are sorted by their sub-summary fields, the parts will show in Preview Mode and on printouts.

I'd recommend avoiding your weird custom ID numbering scheme in the new structure. Regular Auto-enter serial numbers are fine. Using the relational structure instead will be more flexible and easier to maintain.

If you get stuck, it will help us to have some actual tables and fields to talk about. Maybe even a screenshot of the relevant part of the relationship graph.

  • Author

Thanks for the suggestion. Creating my layout with sub-summaries seemed to get me closer.

I'd like to be able to view them in list view under browse mode though. And, unfortunately, I can't change the way it's numbered. It needs to match other material numbered this way.

But, It occurred to me that I can set up my relationships a little differently and achieve what I'm looking for.

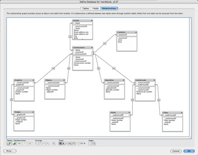
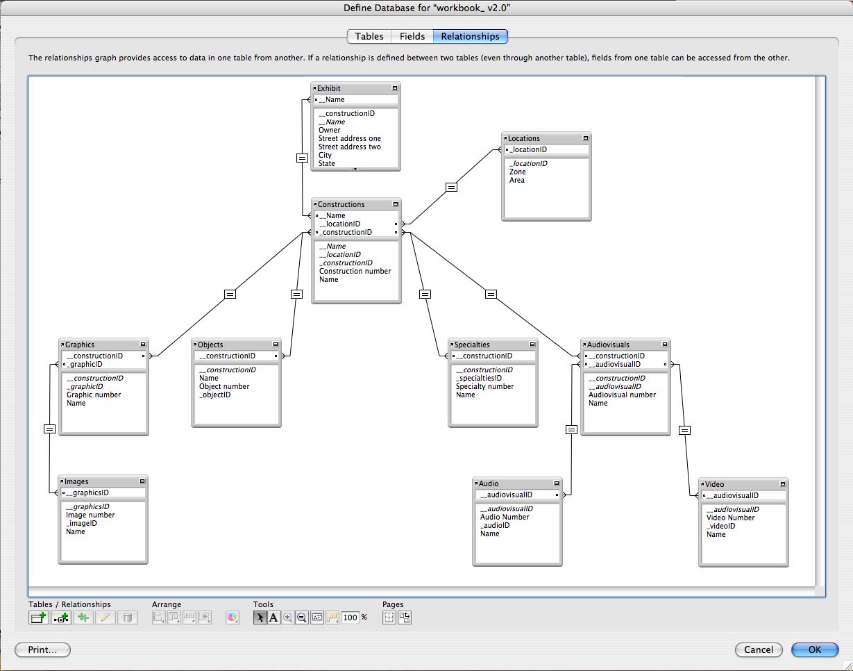
I've attached the relationship graph though, in case anyone is interested.

Thanks!

-wing

Picture.jpg

Create an account or sign in to comment

Important Information

By using this site, you agree to our Terms of Use.

Account

Navigation

Search

Search

Configure browser push notifications

Chrome (Android)
  1. Tap the lock icon next to the address bar.
  2. Tap Permissions → Notifications.
  3. Adjust your preference.
Chrome (Desktop)
  1. Click the padlock icon in the address bar.
  2. Select Site settings.
  3. Find Notifications and adjust your preference.