Skip to content
View in the app

A better way to browse. Learn more.

FMForums.com

A full-screen app on your home screen with push notifications, badges and more.

To install this app on iOS and iPadOS
  1. Tap the Share icon in Safari
  2. Scroll the menu and tap Add to Home Screen.
  3. Tap Add in the top-right corner.
To install this app on Android
  1. Tap the 3-dot menu (⋮) in the top-right corner of the browser.
  2. Tap Add to Home screen or Install app.
  3. Confirm by tapping Install.

Field dependent value list

Featured Replies

First off I just wanted to thank mr_vodka publicly for already helping me make tremendous strides in my database. I really do appreciate it.

I have clients who own multiple homes:

Smith owns:

1 A

1 C

4 D

6 J etc.

Johns owns

1 X

3 D

8 F etc.

This is all solved outside of the computer world because we assign ID numbers to each of the properties, but no one remembers the ID numbers so I want to first reduce the options by name and then to property.

I have a layout where the clients call in and request maintenance to their properties. The office manager will get their last name (currently a pop up related back to the property layout-working perfectly) now I want the 'location' field to be dependent on what name was picked from the 'name' field.

So the name smith will only show his properties.

Is this plausible?

Thanks for all your help.

PopUp.jpg

This can be approached a couple of different ways. If you have a table(ie. Locations) in which each record contains a property/location name field and a person name field, you could create a relationship between the Name field in maintenance request Table Occurrence and the person Name field in the Locations Table Occurence. Then, make the Value List for location on the maintenance layout a value list using the new relationship.

Did that help?

  • Author

OK I figured it out, so yes it did help. But to get that to work I had to eliminate a relationship I had that referenced back to the location table which had a portal summarizing all the work requests for that property.

You mentioned their were many ways of doing it....?

Thanks again for your help

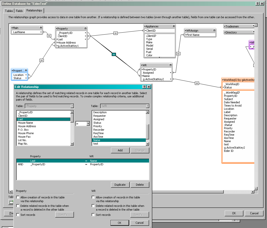
Relate.jpg

Edited by Guest

To avoid having to remove that relationship, create two new Table Occurrences(TO). One for the WR table and one for the Property table and make a relationship between the two from Name(WR) to Last(Property). Then use that relationship when defining the Value List. You would use values from the new Property TO and Include only related values starting from the new WR TO.

You don't need to change the TO that the existing maintenance request layout uses. Just use that new value list. I believe that will work.

Create an account or sign in to comment

Important Information

By using this site, you agree to our Terms of Use.

Account

Navigation

Search

Search

Configure browser push notifications

Chrome (Android)
  1. Tap the lock icon next to the address bar.
  2. Tap Permissions → Notifications.
  3. Adjust your preference.
Chrome (Desktop)
  1. Click the padlock icon in the address bar.
  2. Select Site settings.
  3. Find Notifications and adjust your preference.