Skip to content
View in the app

A better way to browse. Learn more.

FMForums.com

A full-screen app on your home screen with push notifications, badges and more.

To install this app on iOS and iPadOS
  1. Tap the Share icon in Safari
  2. Scroll the menu and tap Add to Home Screen.
  3. Tap Add in the top-right corner.
To install this app on Android
  1. Tap the 3-dot menu (⋮) in the top-right corner of the browser.
  2. Tap Add to Home screen or Install app.
  3. Confirm by tapping Install.

Relationship troubles

Featured Replies

Very similar sounding to Irenem (Post#235712), but I couldn't quite understand the solution, which is probably why I can't seem to work this one out for myself.

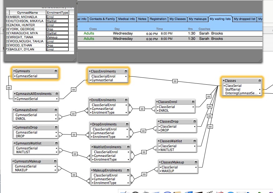
I have three tables: Gymnasts, Classes and the child table Enrolments used to solve the many to many relationship between Gymnasts and Classes.

There are four possible types of Enrolments: Enrol, Waitlist, Drop and Makeup.

In the Classes file I have 4 portals, one to show each type of enrolment. After a lot of trial and error I managed to get that working.

In the Gymnasts File I also have 4 portals, one to show each type of enrolment. After a lot of trial and error I still can't get this one to work.

It seems to show one class in the portal per number of Enrolments who match that criteria, but I want it only to show the Enrolments related to the current Gymnast's record.

Pics attached!

MyRelationshipProblem.jpg

Edited by Guest
File didn't stick

I'm afraid you need to learn the concept of Table Occurrence Group (TOG) and the Anchor Bouy method of Relationship Graph organization. Don't try to do everything in one TOG for a complex graph. It's a mess.

The basic error above is that this is a Classes TOG. It only really works well for viewing Classes. The multiple Table Occurrences (TO) for Gymnasts, in order to see the different types of enrollments does not work (as you've noticed). Because, for a "view" to work, you need 1 point of reference to view from. Which would be Gymnast. But it can only see All Enrollments; and adding any more to it would be messy.

What you need is another instance of Gymnast, completely separate from what you have above. It would look "through" muliple instances of Enrollments, each one of which is based on one of the enrollment types. It would be the "main" Gymnast. The Gymnast layouts would be based on it, not on the one you've got now, which I'd name something like: class_enroll_Gymnasts

Because yours is really only useful to see all gymnast enrollments (names) from Classes; useful, but not the anchor of the Gymnast table. Yes, you can also see classes for a gymnast from there, but not the different types. So it should not be the anchor which layouts are based on.

These enrollment types would be unstored calculation fields of "fixed" text, in both Gymnast and Classes, which would be used as the anchor side of the relationships, much like you've done with Classes already (which is why it works).

In other words, give Gymnast its own TOG, and set it up much like you've done for Classes and it will work.

(P.S. Your "ClassEnroll", etc. TOs could be done coming directly out of Classes, using the unstored calculation fields mentioned.)

  • Author

Thanks heaps Fenton. I will take some time to study this. Is there anywhere in particular I should look to read about TOG's and the Anchor Bouy method?

Phil :)

Create an account or sign in to comment

Important Information

By using this site, you agree to our Terms of Use.

Account

Navigation

Search

Search

Configure browser push notifications

Chrome (Android)
  1. Tap the lock icon next to the address bar.
  2. Tap Permissions → Notifications.
  3. Adjust your preference.
Chrome (Desktop)
  1. Click the padlock icon in the address bar.
  2. Select Site settings.
  3. Find Notifications and adjust your preference.