Skip to content
View in the app

A better way to browse. Learn more.

FMForums.com

A full-screen app on your home screen with push notifications, badges and more.

To install this app on iOS and iPadOS
  1. Tap the Share icon in Safari
  2. Scroll the menu and tap Add to Home Screen.
  3. Tap Add in the top-right corner.
To install this app on Android
  1. Tap the 3-dot menu (⋮) in the top-right corner of the browser.
  2. Tap Add to Home screen or Install app.
  3. Confirm by tapping Install.

Difficulty deleting records

Featured Replies

Hi again, another question:

Lately, people have been saying that records they delete reappear later on. These are records that are displaying in a portal, but they are being deleted from their own layout. If the "allow deletion of portal records" box is not ticked, does that prevent them being deleted from within the portal only, of from anywhere?

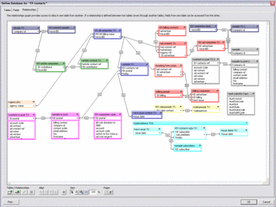
Again, in the hope of anyone's helpful insights into our woes, I have attached a screen grab of the relationships graph (clone file is too big to upload, even zipped up). I didn't design this database, and am still a learner - so it's proving very hard to go back and figure out problems.

Really grateful for any help!

relationships.gif

Create an account or sign in to comment

Important Information

By using this site, you agree to our Terms of Use.

Account

Navigation

Search

Search

Configure browser push notifications

Chrome (Android)
  1. Tap the lock icon next to the address bar.
  2. Tap Permissions → Notifications.
  3. Adjust your preference.
Chrome (Desktop)
  1. Click the padlock icon in the address bar.
  2. Select Site settings.
  3. Find Notifications and adjust your preference.